| diagram |
 |
| version |
1.0 |
| namespace |
https://www.wipo.int/standards/XMLSchema/Patent/1 |
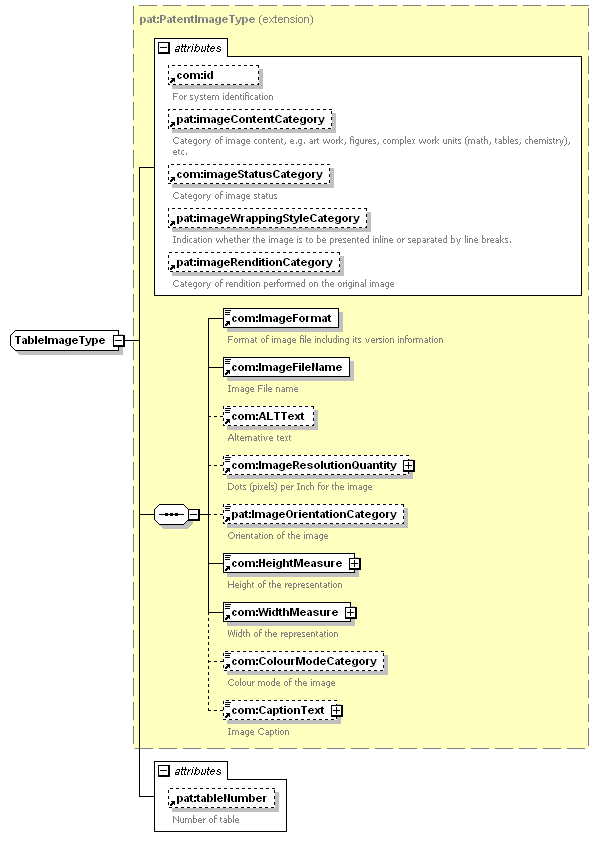
| type |
extension of pat:PatentImageType |
| children |
com:ImageFormat com:ImageFileName com:ALTText com:ImageResolutionQuantity pat:ImageOrientationCategory com:HeightMeasure com:WidthMeasure com:ColourModeCategory com:CaptionText |
| used by |
|
| attributes |
|
| source |
<xsd:complexType name="TableImageType"> <xsd:complexContent>
|
<xsd:extension base="pat:PatentImageType"> <xsd:attribute ref="pat:tableNumber"/> </xsd:extension> |
</xsd:complexContent> </xsd:complexType> |