| diagram |
![]() |
|||||||||||||||||||||||||||||||||||||||||||||||||||||||||||||||||||||||||||||
| version | 1.0 | |||||||||||||||||||||||||||||||||||||||||||||||||||||||||||||||||||||||||||||
| namespace | https://www.wipo.int/standards/XMLSchema/Patent/1 | |||||||||||||||||||||||||||||||||||||||||||||||||||||||||||||||||||||||||||||
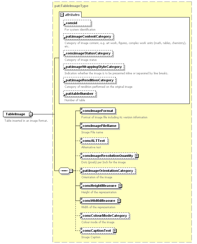
| type | pat:TableImageType | |||||||||||||||||||||||||||||||||||||||||||||||||||||||||||||||||||||||||||||
| children | com:ImageFormat com:ImageFileName com:ALTText com:ImageResolutionQuantity pat:ImageOrientationCategory com:HeightMeasure com:WidthMeasure com:ColourModeCategory com:CaptionText | |||||||||||||||||||||||||||||||||||||||||||||||||||||||||||||||||||||||||||||
| used by |
|
|||||||||||||||||||||||||||||||||||||||||||||||||||||||||||||||||||||||||||||
| attributes |
|
|||||||||||||||||||||||||||||||||||||||||||||||||||||||||||||||||||||||||||||
| source | <xsd:element name="TableImage" type="pat:TableImageType"> <xsd:annotation>
</xsd:element> |