| diagram |
 |
| version |
1.0 |
| namespace |
https://www.wipo.int/standards/XMLSchema/Patent/1 |
| children |
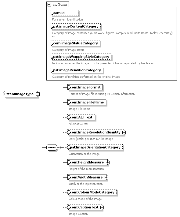
com:ImageFormat com:ImageFileName com:ALTText com:ImageResolutionQuantity pat:ImageOrientationCategory com:HeightMeasure com:WidthMeasure com:ColourModeCategory com:CaptionText |
| used by |
|
| attributes |
|
| source |
<xsd:complexType name="PatentImageType"> <xsd:sequence>
|
<xsd:element ref="com:ImageFormat"> </xsd:element> |
|
<xsd:element ref="com:ImageFileName"> </xsd:element> |
|
<xsd:element ref="com:ALTText" minOccurs="0"> </xsd:element> |
|
<xsd:element ref="com:ImageResolutionQuantity" minOccurs="0"> </xsd:element> |
|
<xsd:element ref="pat:ImageOrientationCategory" minOccurs="0"> </xsd:element> |
|
<xsd:element ref="com:HeightMeasure"> </xsd:element> |
|
<xsd:element ref="com:WidthMeasure"> </xsd:element> |
|
<xsd:element ref="com:ColourModeCategory" minOccurs="0"> </xsd:element> |
|
<xsd:element ref="com:CaptionText" minOccurs="0"> </xsd:element> |
</xsd:sequence> <xsd:attribute ref="com:id"/> <xsd:attribute ref="pat:imageContentCategory"/> <xsd:attribute ref="com:imageStatusCategory"/> <xsd:attribute ref="pat:imageWrappingStyleCategory"/> <xsd:attribute ref="pat:imageRenditionCategory"/> </xsd:complexType> |