| diagram |
|
|||||||||||||||||||||||||||||||||||||||||||||||||||||||||||||||||||||||||||||
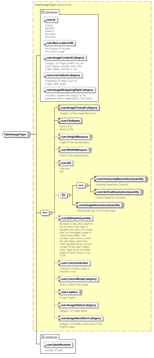
| version | V8_0 | |||||||||||||||||||||||||||||||||||||||||||||||||||||||||||||||||||||||||||||
| namespace | http://www.wipo.int/standards/XMLSchema/ST96/Common | |||||||||||||||||||||||||||||||||||||||||||||||||||||||||||||||||||||||||||||
| type | extension of com:ImageType | |||||||||||||||||||||||||||||||||||||||||||||||||||||||||||||||||||||||||||||
| children | com:ImageFormatCategory com:FileName com:HeightMeasure com:WidthMeasure com:Alt com:HorizontalResolutionQuantity com:VerticalResolutionQuantity com:ImageResolutionQuantity com:BitDepthQuantity com:ColourIndicator com:ColourModeCategory com:Caption com:ImageStatusCategory com:ImageRenditionCategory | |||||||||||||||||||||||||||||||||||||||||||||||||||||||||||||||||||||||||||||
| used by |
|
|||||||||||||||||||||||||||||||||||||||||||||||||||||||||||||||||||||||||||||
| attributes |
|
|||||||||||||||||||||||||||||||||||||||||||||||||||||||||||||||||||||||||||||
| source |
<xsd:complexType name="TableImageType">
<xsd:complexContent>
</xsd:complexType>
<xsd:extension base="com:ImageType">
</xsd:complexContent>
<xsd:attribute ref="com:tableNumber">
</xsd:attribute>
</xsd:extension>
|