| diagram |
|
|||||||||||||||||||||||||||||||||||||||||||||||||||||||||||||||||||||||||||||
| version | V8_0 | |||||||||||||||||||||||||||||||||||||||||||||||||||||||||||||||||||||||||||||
| namespace | http://www.wipo.int/standards/XMLSchema/ST96/Common | |||||||||||||||||||||||||||||||||||||||||||||||||||||||||||||||||||||||||||||
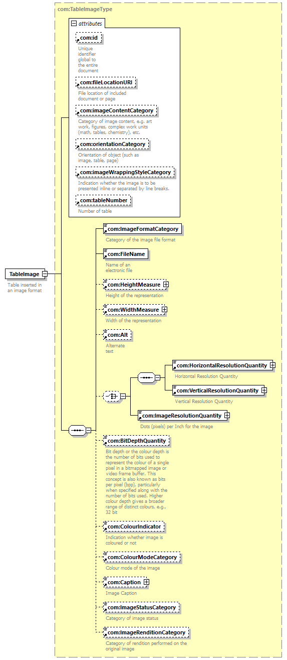
| type | com:TableImageType | |||||||||||||||||||||||||||||||||||||||||||||||||||||||||||||||||||||||||||||
| children | com:ImageFormatCategory com:FileName com:HeightMeasure com:WidthMeasure com:Alt com:HorizontalResolutionQuantity com:VerticalResolutionQuantity com:ImageResolutionQuantity com:BitDepthQuantity com:ColourIndicator com:ColourModeCategory com:Caption com:ImageStatusCategory com:ImageRenditionCategory | |||||||||||||||||||||||||||||||||||||||||||||||||||||||||||||||||||||||||||||
| used by |
|
|||||||||||||||||||||||||||||||||||||||||||||||||||||||||||||||||||||||||||||
| attributes |
|
|||||||||||||||||||||||||||||||||||||||||||||||||||||||||||||||||||||||||||||
| source |
<xsd:element name="TableImage"
type="com:TableImageType">
<xsd:annotation>
</xsd:element>
<xsd:documentation>
</xsd:annotation>
Table inserted in an image format
</xsd:documentation>
|