| diagram |  |
| version | V3_1 |
| namespace | http://www.wipo.int/standards/XMLSchema/ST96/Common |
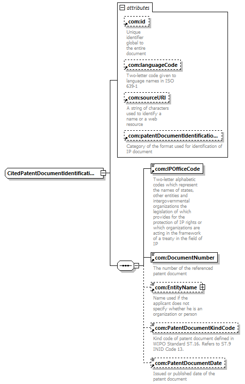
| children | com:IPOfficeCode com:DocumentNumber com:EntityName com:PatentDocumentKindCode com:PatentDocumentDate |
| used by | |
| attributes | |
| source | <xsd:complexType name="CitedPatentDocumentIdentificationType">
<xsd:sequence>
<xsd:element ref="com:IPOfficeCode"></xsd:element>
<xsd:element ref="com:DocumentNumber"></xsd:element>
<xsd:element ref="com:EntityName" minOccurs="0"></xsd:element>
<xsd:element ref="com:PatentDocumentKindCode" minOccurs="0"></xsd:element>
<xsd:element ref="com:PatentDocumentDate" minOccurs="0"></xsd:element>
</xsd:sequence>
<xsd:attribute ref="com:id"></xsd:attribute>
<xsd:attribute ref="com:languageCode"></xsd:attribute>
<xsd:attribute ref="com:sourceURI"></xsd:attribute>
<xsd:attribute ref="com:patentDocumentIdentificationFormatCategory"></xsd:attribute>
</xsd:complexType> |