| diagram | ![]() | |||||||||||||||||||||||||||||||||||||||||||||||||||||||
| version | V3_1 | |||||||||||||||||||||||||||||||||||||||||||||||||||||||
| namespace | http://www.wipo.int/standards/XMLSchema/ST96/Common | |||||||||||||||||||||||||||||||||||||||||||||||||||||||
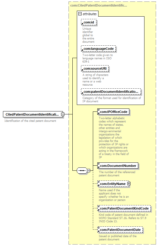
| type | com:CitedPatentDocumentIdentificationType | |||||||||||||||||||||||||||||||||||||||||||||||||||||||
| children | com:IPOfficeCode com:DocumentNumber com:EntityName com:PatentDocumentKindCode com:PatentDocumentDate | |||||||||||||||||||||||||||||||||||||||||||||||||||||||
| used by |
| |||||||||||||||||||||||||||||||||||||||||||||||||||||||
| attributes |
| |||||||||||||||||||||||||||||||||||||||||||||||||||||||
| source | <xsd:element name="CitedPatentDocumentIdentification" type="com:CitedPatentDocumentIdentificationType">
<xsd:annotation> </xsd:element>
<xsd:documentation> </xsd:annotation>
Identification of the cited patent document </xsd:documentation>
|