| diagram |
![]() |
||||||||||||||||||||||||||||||||||||||||||||||||||||||||||||||||||
| version | 1.0 | ||||||||||||||||||||||||||||||||||||||||||||||||||||||||||||||||||
| namespace | https://www.wipo.int/standards/XMLSchema/Patent/1 | ||||||||||||||||||||||||||||||||||||||||||||||||||||||||||||||||||
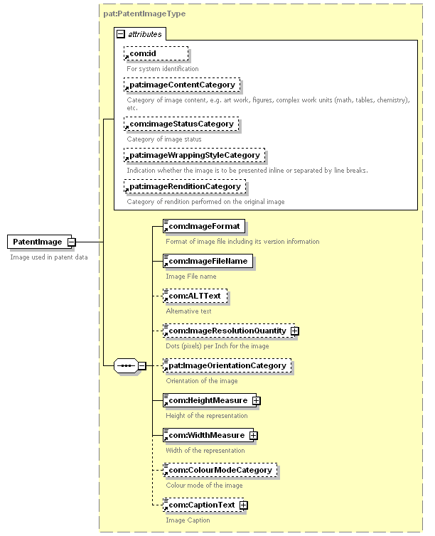
| type | pat:PatentImageType | ||||||||||||||||||||||||||||||||||||||||||||||||||||||||||||||||||
| children | com:ImageFormat com:ImageFileName com:ALTText com:ImageResolutionQuantity pat:ImageOrientationCategory com:HeightMeasure com:WidthMeasure com:ColourModeCategory com:CaptionText | ||||||||||||||||||||||||||||||||||||||||||||||||||||||||||||||||||
| used by |
|
||||||||||||||||||||||||||||||||||||||||||||||||||||||||||||||||||
| attributes |
|
||||||||||||||||||||||||||||||||||||||||||||||||||||||||||||||||||
| source | <xsd:element name="PatentImage" type="pat:PatentImageType"> <xsd:annotation>
</xsd:element> |