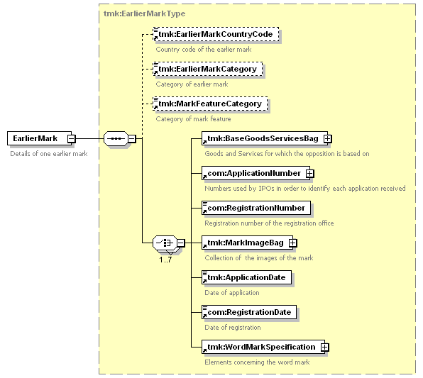
element EarlierMark
diagram
version 1.0
namespace https://www.wipo.int/standards/XMLSchema/Trademark/1
type tmk:EarlierMarkType
children tmk:EarlierMarkCountryCode tmk:EarlierMarkCategory tmk:MarkFeatureCategory tmk:BaseGoodsServicesBag com:ApplicationNumber com:RegistrationNumber tmk:MarkImageBag tmk:ApplicationDate com:RegistrationDate tmk:WordMarkSpecification
used by
complexType tmk:EarlierMarkBagType
source <xsd:element name="EarlierMark" type="tmk:EarlierMarkType">
<xsd:annotation>
<xsd:documentation>
Details of one earlier mark
</xsd:documentation>
</xsd:annotation>
</xsd:element>