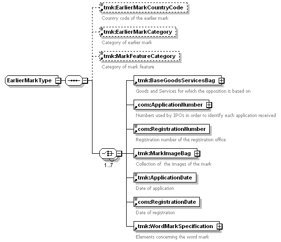
complexType EarlierMarkType
diagram
version 1.0
namespace https://www.wipo.int/standards/XMLSchema/Trademark/1
children tmk:EarlierMarkCountryCode tmk:EarlierMarkCategory tmk:MarkFeatureCategory tmk:BaseGoodsServicesBag com:ApplicationNumber com:RegistrationNumber tmk:MarkImageBag tmk:ApplicationDate com:RegistrationDate tmk:WordMarkSpecification
used by
element tmk:EarlierMark
source <xsd:complexType name="EarlierMarkType">
<xsd:sequence>
<xsd:element ref="tmk:EarlierMarkCountryCode" minOccurs="0">
</xsd:element>
<xsd:element ref="tmk:EarlierMarkCategory" minOccurs="0">
</xsd:element>
<xsd:element ref="tmk:MarkFeatureCategory" minOccurs="0">
</xsd:element>
<xsd:choice maxOccurs="7">
<xsd:element ref="tmk:BaseGoodsServicesBag"/>
<xsd:element ref="com:ApplicationNumber"/>
<xsd:element ref="com:RegistrationNumber"/>
<xsd:element ref="tmk:MarkImageBag"/>
<xsd:element ref="tmk:ApplicationDate"/>
<xsd:element ref="com:RegistrationDate"/>
<xsd:element ref="tmk:WordMarkSpecification"/>
</xsd:choice>
</xsd:sequence>
</xsd:complexType>