| diagram |
|
|||||||||||||||||||||||||||||||||
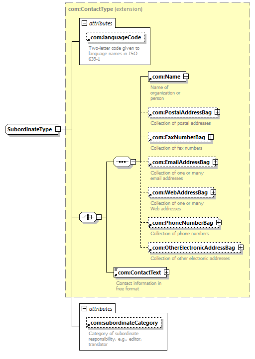
| version | V9_0 | |||||||||||||||||||||||||||||||||
| namespace | http://www.wipo.int/standards/XMLSchema/ST96/Common | |||||||||||||||||||||||||||||||||
| type | extension of com:ContactType | |||||||||||||||||||||||||||||||||
| children | com:Name com:PostalAddressBag com:FaxNumberBag com:EmailAddressBag com:WebAddressBag com:PhoneNumberBag com:OtherElectronicAddressBag com:ContactText | |||||||||||||||||||||||||||||||||
| used by |
|
|||||||||||||||||||||||||||||||||
| attributes |
|
|||||||||||||||||||||||||||||||||
| source |
<xsd:complexType name="SubordinateType">
<xsd:complexContent>
</xsd:complexType>
<xsd:extension base="com:ContactType">
</xsd:complexContent>
<xsd:attribute ref="com:subordinateCategory">
</xsd:attribute>
</xsd:extension>
|