| diagram |
|
|||||||||||||||||||||||||||||||||
| version | V9_0 | |||||||||||||||||||||||||||||||||
| namespace | http://www.wipo.int/standards/XMLSchema/ST96/Trademark | |||||||||||||||||||||||||||||||||
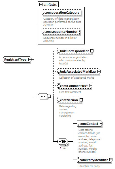
| children | tmk:Correspondent tmk:AssociatedMarkBag com:CommentText com:Version com:Contact com:PartyIdentifier | |||||||||||||||||||||||||||||||||
| used by |
|
|||||||||||||||||||||||||||||||||
| attributes |
|
|||||||||||||||||||||||||||||||||
| source |
<xsd:complexType name="RegistrantType">
<xsd:sequence>
</xsd:complexType>
<xsd:element ref="tmk:Correspondent"
minOccurs="0">
</xsd:element> <xsd:element ref="tmk:AssociatedMarkBag"
minOccurs="0">
</xsd:element> <xsd:element ref="com:CommentText"
minOccurs="0">
</xsd:element> <xsd:element ref="com:Version"
minOccurs="0">
</xsd:element> <xsd:choice maxOccurs="unbounded">
</xsd:sequence> <xsd:attribute ref="com:operationCategory">
</xsd:attribute> <xsd:attribute ref="com:sequenceNumber">
</xsd:attribute>
<xsd:element ref="com:Contact">
</xsd:element>
<xsd:element ref="com:PartyIdentifier">
</xsd:element>
</xsd:choice>
|