element  MadridRenewalRequest  
diagram
version V9_0
namespace http://www.wipo.int/standards/XMLSchema/ST96/Trademark
type tmk:MadridRenewalRequestType 
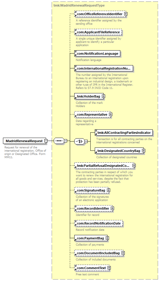
children   com:OfficeReferenceIdentifier com:ApplicantFileReference com:NotificationLanguage com:InternationalRegistrationNumber tmk:HolderBag com:Representative tmk:AllContractingPartiesIndicator tmk:DesignatedCountryBag tmk:PartialRefusalDesignatedCountryBag com:SignatureBag com:RecordIdentifier com:RecordNotificationDate com:PaymentBag com:DocumentIncludedBag com:CommentText 
used by
complexType     tmk:MadridOfficeToIBBagType 
source <xsd:element  name="MadridRenewalRequest"  type="tmk:MadridRenewalRequestType">
<xsd:annotation>
<xsd:documentation>
Request for renewal of the international registration. Office of origin or Designated Office. Form MM11.
</xsd:documentation>
</xsd:annotation>
</xsd:element>