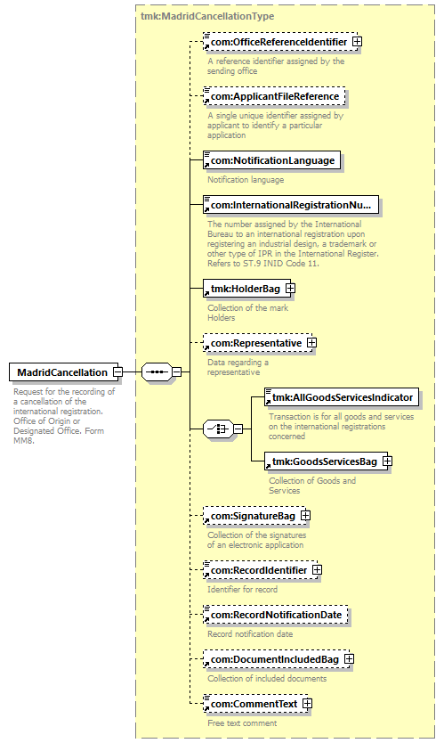
element  MadridCancellation  
diagram
version V9_0
namespace http://www.wipo.int/standards/XMLSchema/ST96/Trademark
type tmk:MadridCancellationType 
children   com:OfficeReferenceIdentifier com:ApplicantFileReference com:NotificationLanguage com:InternationalRegistrationNumber tmk:HolderBag com:Representative tmk:AllGoodsServicesIndicator tmk:GoodsServicesBag com:SignatureBag com:RecordIdentifier com:RecordNotificationDate com:DocumentIncludedBag com:CommentText 
used by
complexType     tmk:MadridOfficeToIBBagType 
source <xsd:element  name="MadridCancellation"  type="tmk:MadridCancellationType">
<xsd:annotation>
<xsd:documentation>
Request for the recording of a cancellation of the international registration. Office of Origin or Designated Office. Form MM8.
</xsd:documentation>
</xsd:annotation>
</xsd:element>