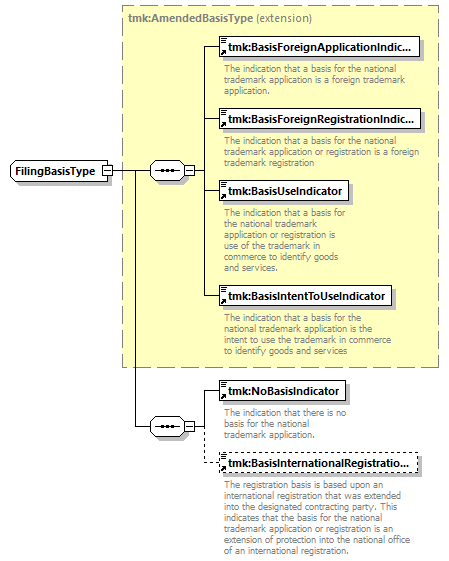
complexType  FilingBasisType  
diagram
version V9_0
namespace http://www.wipo.int/standards/XMLSchema/ST96/Trademark
type extension of tmk:AmendedBasisType 
children   tmk:BasisForeignApplicationIndicator tmk:BasisForeignRegistrationIndicator tmk:BasisUseIndicator tmk:BasisIntentToUseIndicator tmk:NoBasisIndicator tmk:BasisInternationalRegistrationIndicator 
used by
element     tmk:CurrentBasis tmk:FilingBasis 
source <xsd:complexType  name="FilingBasisType">
<xsd:complexContent>
<xsd:extension  base="tmk:AmendedBasisType">
<xsd:sequence>
<xsd:element  ref="tmk:NoBasisIndicator">
</xsd:element> <xsd:element  ref="tmk:BasisInternationalRegistrationIndicator"  minOccurs="0">
</xsd:element>
</xsd:sequence>
</xsd:extension>
</xsd:complexContent>
</xsd:complexType>