| diagram |
|
|||||||||||||||||||||||||||||||||
| version | V9_0 | |||||||||||||||||||||||||||||||||
| namespace | http://www.wipo.int/standards/XMLSchema/ST96/GeographicalIndication | |||||||||||||||||||||||||||||||||
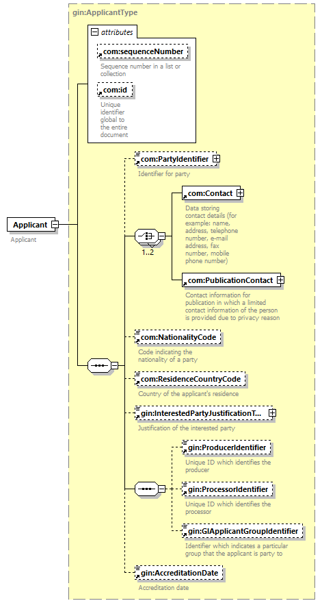
| type | gin:ApplicantType | |||||||||||||||||||||||||||||||||
| children | com:PartyIdentifier com:Contact com:PublicationContact com:NationalityCode com:ResidenceCountryCode gin:InterestedPartyJustificationText gin:ProducerIdentifier gin:ProcessorIdentifier gin:GIApplicantGroupIdentifier gin:AccreditationDate | |||||||||||||||||||||||||||||||||
| used by |
|
|||||||||||||||||||||||||||||||||
| attributes |
|
|||||||||||||||||||||||||||||||||
| source |
<xsd:element name="Applicant"
type="gin:ApplicantType">
<xsd:annotation>
</xsd:element>
<xsd:documentation>
</xsd:annotation>
Applicant
</xsd:documentation>
|