| diagram |
|
|||||||||||||||||||||||||||||||||
| version | V8_0 | |||||||||||||||||||||||||||||||||
| namespace | http://www.wipo.int/standards/XMLSchema/ST96/Common | |||||||||||||||||||||||||||||||||
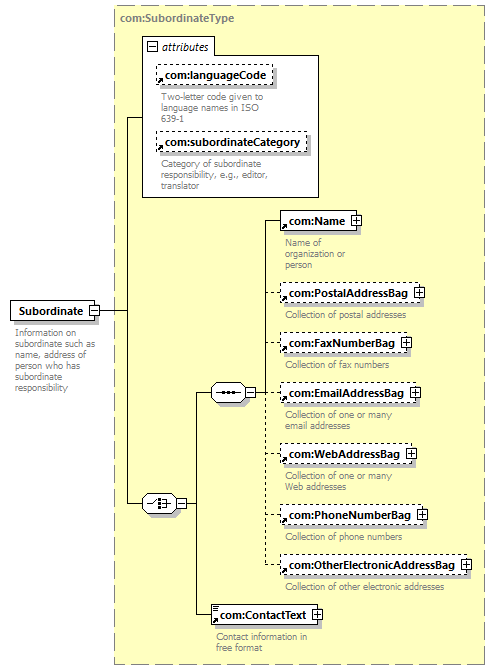
| type | com:SubordinateType | |||||||||||||||||||||||||||||||||
| children | com:Name com:PostalAddressBag com:FaxNumberBag com:EmailAddressBag com:WebAddressBag com:PhoneNumberBag com:OtherElectronicAddressBag com:ContactText | |||||||||||||||||||||||||||||||||
| used by |
|
|||||||||||||||||||||||||||||||||
| attributes |
|
|||||||||||||||||||||||||||||||||
| source |
<xsd:element name="Subordinate"
type="com:SubordinateType">
<xsd:annotation>
</xsd:element>
<xsd:documentation>
</xsd:annotation>
Information on subordinate such as
name, address of person who has subordinate responsibility
</xsd:documentation>
|