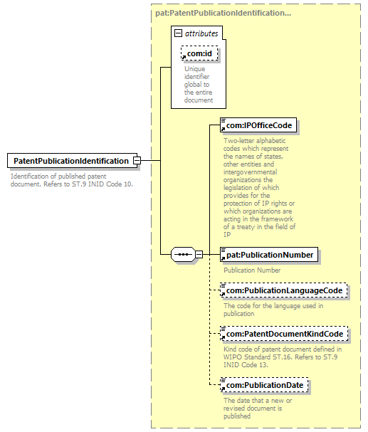
element  PatentPublicationIdentification  
diagram
version V8_0
namespace http://www.wipo.int/standards/XMLSchema/ST96/Patent
type pat:PatentPublicationIdentificationType 
children   com:IPOfficeCode pat:PublicationNumber com:PublicationLanguageCode com:PatentDocumentKindCode com:PublicationDate 
used by
complexType     pat:BibliographicDataType pat:DocumentPublicationEventDataType pat:PatentAlloyDataType pat:PatentDocumentIdentificationType pat:PatentLegalStatusType 
attributes
Name   Type   Use   Default   Fixed   annotation
com:id    xsd:ID                
source <xsd:element  name="PatentPublicationIdentification"  type="pat:PatentPublicationIdentificationType">
<xsd:annotation>
<xsd:documentation>
Identification of published patent document. Refers to ST.9 INID Code 10.
</xsd:documentation>
</xsd:annotation>
</xsd:element>