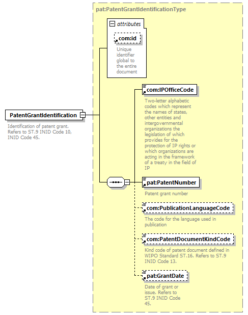
element  PatentGrantIdentification  
diagram
version V8_0
namespace http://www.wipo.int/standards/XMLSchema/ST96/Patent
type pat:PatentGrantIdentificationType 
children   com:IPOfficeCode pat:PatentNumber com:PublicationLanguageCode com:PatentDocumentKindCode pat:GrantDate 
used by
complexType     pat:BibliographicDataType pat:CertainCitedDocumentType pat:OwnershipTransferDataType pat:PatentAlloyDataType pat:PatentDocumentIdentificationType pat:PatentLegalStatusType 
attributes
Name   Type   Use   Default   Fixed   annotation
com:id    xsd:ID                
source <xsd:element  name="PatentGrantIdentification"  type="pat:PatentGrantIdentificationType">
<xsd:annotation>
<xsd:documentation>
Identification of patent grant. Refers to ST.9 INID Code 10, INID Code 45.
</xsd:documentation>
</xsd:annotation>
</xsd:element>