| diagram |
|
||||||||||||||||||||||
| version | V8_0 | ||||||||||||||||||||||
| namespace | http://www.wipo.int/standards/XMLSchema/ST96/Patent | ||||||||||||||||||||||
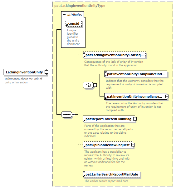
| type | pat:LackingInventionUnityType | ||||||||||||||||||||||
| children | pat:LackingInventionUnityConsequenceCategory pat:InventionUnityComplianceIndicator pat:InventionUnityIncomplianceReason pat:ReportCoveredClaimBag pat:OpinionReviewRequest pat:EarlierSearchReportMailDate | ||||||||||||||||||||||
| used by |
|
||||||||||||||||||||||
| attributes |
|
||||||||||||||||||||||
| source |
<xsd:element name="LackingInventionUnity"
type="pat:LackingInventionUnityType">
<xsd:annotation>
</xsd:element>
<xsd:documentation>
</xsd:annotation>
Information about the lack of unity
of invention
</xsd:documentation>
|