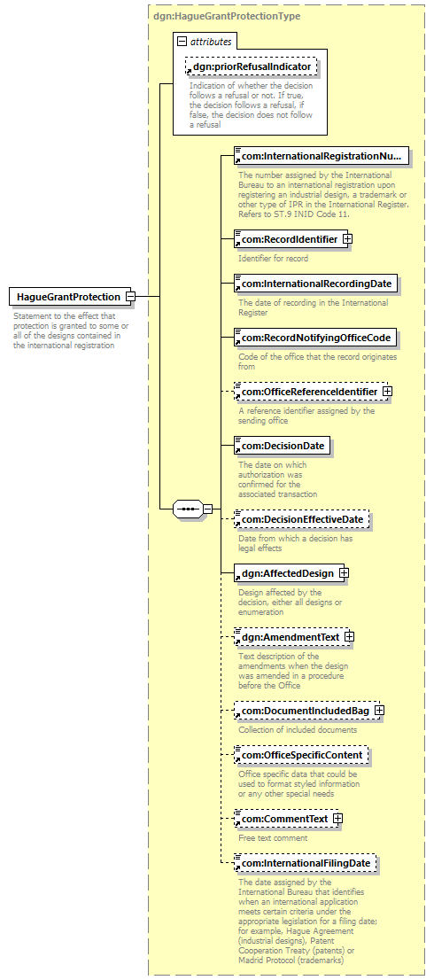
element  HagueGrantProtection  
diagram
version V8_0
namespace http://www.wipo.int/standards/XMLSchema/ST96/Design
type dgn:HagueGrantProtectionType 
children   com:InternationalRegistrationNumber com:RecordIdentifier com:InternationalRecordingDate com:RecordNotifyingOfficeCode com:OfficeReferenceIdentifier com:DecisionDate com:DecisionEffectiveDate dgn:AffectedDesign dgn:AmendmentText com:DocumentIncludedBag com:OfficeSpecificContent com:CommentText com:InternationalFilingDate 
used by
complexType     dgn:HagueCorrectContentType dgn:HagueGrantProtectionBagType dgn:HagueIncorrectContentType 
attributes
Name   Type   Use   Default   Fixed   annotation
dgn:priorRefusalIndicator    xsd:boolean                
source <xsd:element  name="HagueGrantProtection"  type="dgn:HagueGrantProtectionType">
<xsd:annotation>
<xsd:documentation>
Statement to the effect that protection is granted to some or all of the designs contained in the international registration
</xsd:documentation>
</xsd:annotation>
</xsd:element>