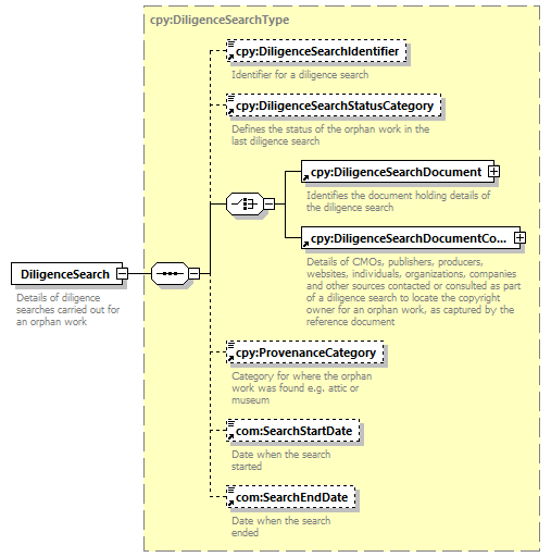
element  DiligenceSearch  
diagram
version V8_0
namespace http://www.wipo.int/standards/XMLSchema/ST96/Copyright
type cpy:DiligenceSearchType 
children   cpy:DiligenceSearchIdentifier cpy:DiligenceSearchStatusCategory cpy:DiligenceSearchDocument cpy:DiligenceSearchDocumentContact cpy:ProvenanceCategory com:SearchStartDate com:SearchEndDate 
used by
complexType     cpy:CopyrightOrphanWorkType 
source <xsd:element  name="DiligenceSearch"  type="cpy:DiligenceSearchType">
<xsd:annotation>
<xsd:documentation>
Details of diligence searches carried out for an orphan work
</xsd:documentation>
</xsd:annotation>
</xsd:element>