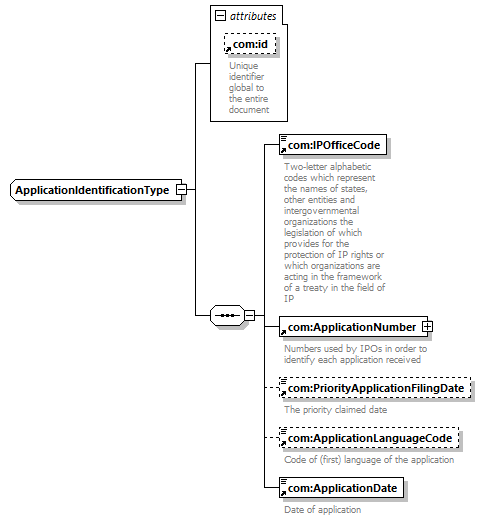
complexType  ApplicationIdentificationType  
diagram
version V8_0
namespace http://www.wipo.int/standards/XMLSchema/ST96/Trademark
children   com:IPOfficeCode com:ApplicationNumber com:PriorityApplicationFilingDate com:ApplicationLanguageCode com:ApplicationDate 
used by
element     tmk:ApplicationIdentification 
attributes
Name   Type   Use   Default   Fixed   annotation
com:id    xsd:ID                
source <xsd:complexType  name="ApplicationIdentificationType">
<xsd:sequence>
<xsd:element  ref="com:IPOfficeCode">
</xsd:element> <xsd:element  ref="com:ApplicationNumber">
</xsd:element> <xsd:element  ref="com:PriorityApplicationFilingDate"  minOccurs="0">
</xsd:element> <xsd:element  ref="com:ApplicationLanguageCode"  minOccurs="0">
</xsd:element> <xsd:element  ref="com:ApplicationDate">
</xsd:element>
</xsd:sequence> <xsd:attribute  ref="com:id">
</xsd:attribute>
</xsd:complexType>