| diagram |
|
||||||||||||||||||||||
| version | V8_0 | ||||||||||||||||||||||
| namespace | http://www.wipo.int/standards/XMLSchema/ST96/Design | ||||||||||||||||||||||
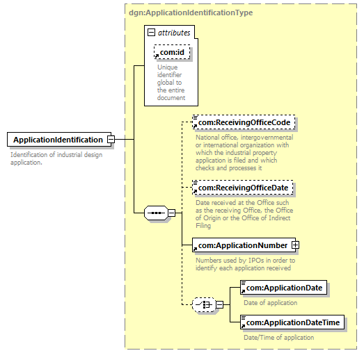
| type | dgn:ApplicationIdentificationType | ||||||||||||||||||||||
| children | com:ReceivingOfficeCode com:ReceivingOfficeDate com:ApplicationNumber com:ApplicationDate com:ApplicationDateTime | ||||||||||||||||||||||
| used by |
|
||||||||||||||||||||||
| attributes |
|
||||||||||||||||||||||
| source |
<xsd:element name="ApplicationIdentification"
type="dgn:ApplicationIdentificationType">
<xsd:annotation>
</xsd:element>
<xsd:documentation>
</xsd:annotation>
Identification of industrial design
application.
</xsd:documentation>
|