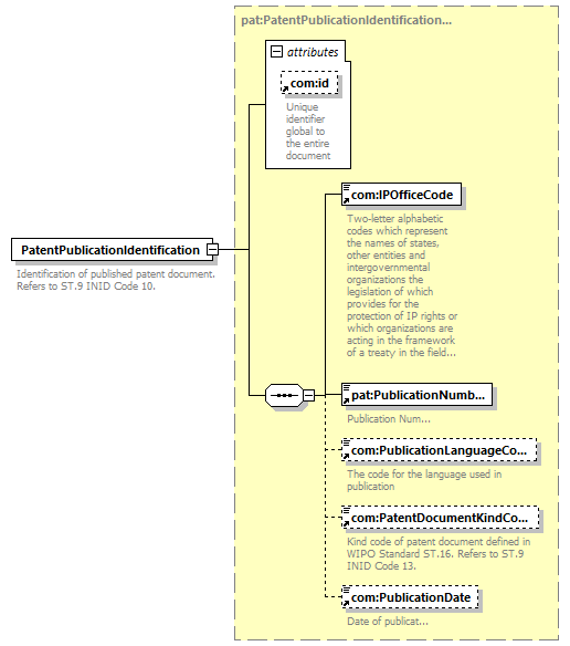
element PatentPublicationIdentification
diagram
version V7_1
namespace http://www.wipo.int/standards/XMLSchema/ST96/Patent
type pat:PatentPublicationIdentificationType
children com:IPOfficeCode pat:PublicationNumber com:PublicationLanguageCode com:PatentDocumentKindCode com:PublicationDate
used by
complexType pat:BibliographicDataType pat:DocumentPublicationEventDataType pat:PatentAlloyDataType pat:PatentDocumentIdentificationType pat:PatentLegalStatusType
attributes
Name Type Use Default Fixed annotation
com:id xsd:ID
source <xsd:element name="PatentPublicationIdentification" type="pat:PatentPublicationIdentificationType">
<xsd:annotation>
<xsd:documentation>
Identification of published patent document. Refers to ST.9 INID Code 10.
</xsd:documentation>
</xsd:annotation>
</xsd:element>