| diagram |
|
||||||||||||||||||||||||||||||||||||||||||||
| version | V7_1 | ||||||||||||||||||||||||||||||||||||||||||||
| namespace | http://www.wipo.int/standards/XMLSchema/ST96/Patent | ||||||||||||||||||||||||||||||||||||||||||||
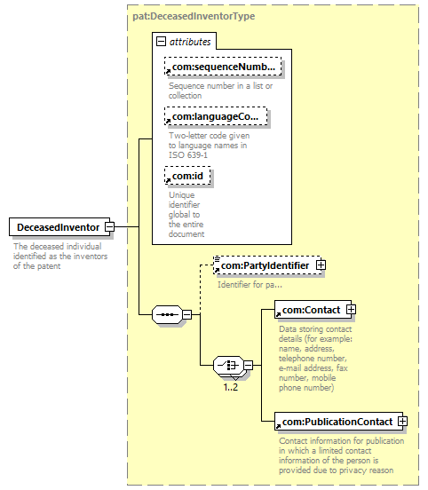
| type | pat:DeceasedInventorType | ||||||||||||||||||||||||||||||||||||||||||||
| children | com:PartyIdentifier com:Contact com:PublicationContact | ||||||||||||||||||||||||||||||||||||||||||||
| used by |
|
||||||||||||||||||||||||||||||||||||||||||||
| attributes |
|
||||||||||||||||||||||||||||||||||||||||||||
| source |
<xsd:element name="DeceasedInventor"
type="pat:DeceasedInventorType">
<xsd:annotation>
</xsd:element>
<xsd:documentation>
</xsd:annotation>
The deceased individual identified
as the inventors of the patent
</xsd:documentation>
|