| diagram |
|
|||||||||||||||||||||||||||||||||
| version | V7_1 | |||||||||||||||||||||||||||||||||
| namespace | http://www.wipo.int/standards/XMLSchema/ST96/Trademark | |||||||||||||||||||||||||||||||||
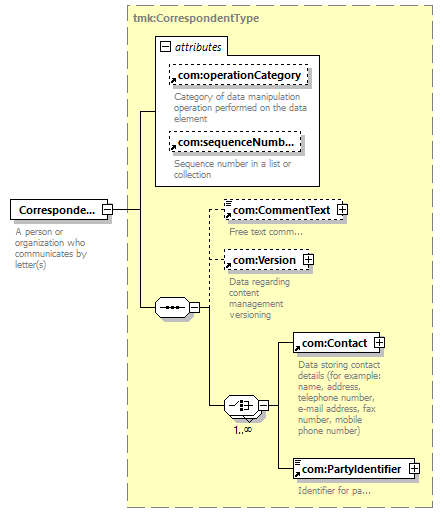
| type | tmk:CorrespondentType | |||||||||||||||||||||||||||||||||
| children | com:CommentText com:Version com:Contact com:PartyIdentifier | |||||||||||||||||||||||||||||||||
| used by |
|
|||||||||||||||||||||||||||||||||
| attributes |
|
|||||||||||||||||||||||||||||||||
| source |
<xsd:element name="Correspondent"
type="tmk:CorrespondentType">
<xsd:annotation>
</xsd:element>
<xsd:documentation>
</xsd:annotation>
A person or organization who
communicates by letter(s)
</xsd:documentation>
|