| diagram |
|
|||||||||||||||||||||||||||||||||
| version | V7_1 | |||||||||||||||||||||||||||||||||
| namespace | http://www.wipo.int/standards/XMLSchema/ST96/Patent | |||||||||||||||||||||||||||||||||
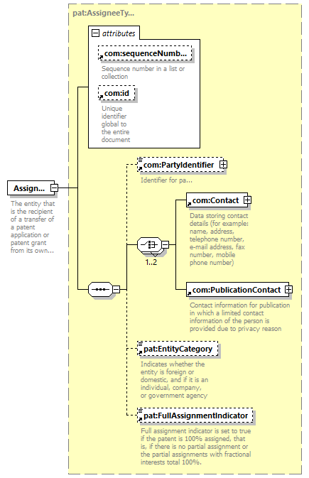
| type | pat:AssigneeType | |||||||||||||||||||||||||||||||||
| children | com:PartyIdentifier com:Contact com:PublicationContact pat:EntityCategory pat:FullAssignmentIndicator | |||||||||||||||||||||||||||||||||
| used by |
|
|||||||||||||||||||||||||||||||||
| attributes |
|
|||||||||||||||||||||||||||||||||
| source |
<xsd:element name="Assignee"
type="pat:AssigneeType">
<xsd:annotation>
</xsd:element>
<xsd:documentation>
</xsd:annotation>
The entity that is the recipient of
a transfer of a patent application or patent grant from its
owner of record
</xsd:documentation>
|