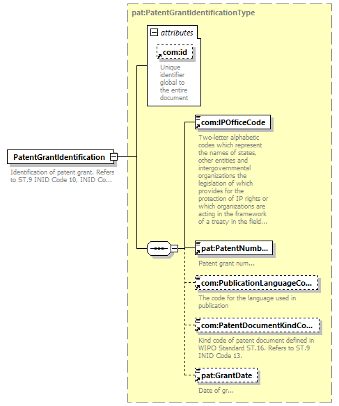
element PatentGrantIdentification
diagram
version V7_0
namespace http://www.wipo.int/standards/XMLSchema/ST96/Patent
type pat:PatentGrantIdentificationType
children com:IPOfficeCode pat:PatentNumber com:PublicationLanguageCode com:PatentDocumentKindCode pat:GrantDate
used by
complexType pat:BibliographicDataType pat:CertainCitedDocumentType pat:OwnershipTransferDataType pat:PatentAlloyDataType pat:PatentDocumentIdentificationType pat:PatentLegalStatusType
attributes
Name Type Use Default Fixed annotation
com:id xsd:ID
source <xsd:element name="PatentGrantIdentification" type="pat:PatentGrantIdentificationType">
<xsd:annotation>
<xsd:documentation>
Identification of patent grant. Refers to ST.9 INID Code 10, INID Code 45.
</xsd:documentation>
</xsd:annotation>
</xsd:element>