| diagram |
|
||||
| version | V7_0 | ||||
| namespace | http://www.wipo.int/standards/XMLSchema/ST96/Trademark | ||||
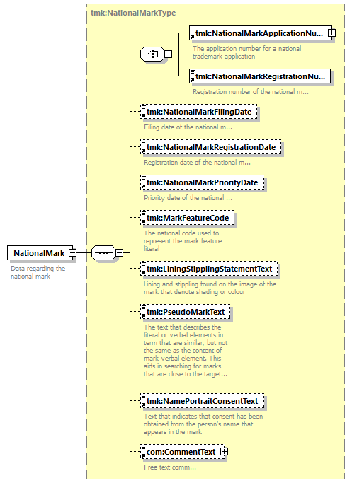
| type | tmk:NationalMarkType | ||||
| children | tmk:NationalMarkApplicationNumber tmk:NationalMarkRegistrationNumber tmk:NationalMarkFilingDate tmk:NationalMarkRegistrationDate tmk:NationalMarkPriorityDate tmk:MarkFeatureCode tmk:LiningStipplingStatementText tmk:PseudoMarkText tmk:NamePortraitConsentText com:CommentText | ||||
| used by |
|
||||
| source |
<xsd:element name="NationalMark"
type="tmk:NationalMarkType">
<xsd:annotation>
</xsd:element>
<xsd:documentation>
</xsd:annotation>
Data regarding the national mark
</xsd:documentation>
|