| diagram |
|
|||||||||||||||||||||||||||||||||
| version | V7_0 | |||||||||||||||||||||||||||||||||
| namespace | http://www.wipo.int/standards/XMLSchema/ST96/Patent | |||||||||||||||||||||||||||||||||
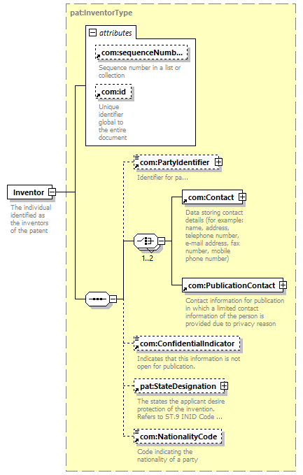
| type | pat:InventorType | |||||||||||||||||||||||||||||||||
| children | com:PartyIdentifier com:Contact com:PublicationContact com:ConfidentialIndicator pat:StateDesignation com:NationalityCode | |||||||||||||||||||||||||||||||||
| used by |
|
|||||||||||||||||||||||||||||||||
| attributes |
|
|||||||||||||||||||||||||||||||||
| source |
<xsd:element name="Inventor"
type="pat:InventorType">
<xsd:annotation>
</xsd:element>
<xsd:documentation>
</xsd:annotation>
The individual identified as the
inventors of the patent
</xsd:documentation>
|