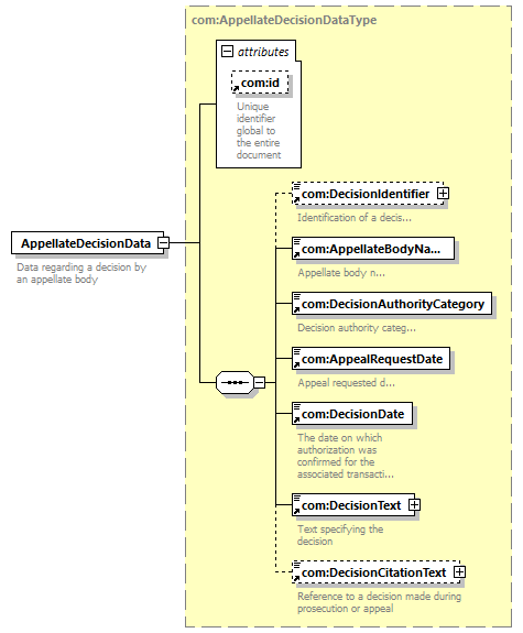
element AppellateDecisionData
diagram
version V7_0
namespace http://www.wipo.int/standards/XMLSchema/ST96/Common
type com:AppellateDecisionDataType
children com:DecisionIdentifier com:AppellateBodyName com:DecisionAuthorityCategory com:AppealRequestDate com:DecisionDate com:DecisionText com:DecisionCitationText
used by
complexType pat:AppealEventDataType pat:IPRightCessationEventDataType pat:IPRightGrantEventDataType pat:IPRightMaintenanceEventDataType pat:IPRightReviewRequestEventDataType pat:PreGrantReviewRequestEventDataType
attributes
Name Type Use Default Fixed annotation
com:id xsd:ID
source <xsd:element name="AppellateDecisionData" type="com:AppellateDecisionDataType">
<xsd:annotation>
<xsd:documentation>
Data regarding a decision by an appellate body
</xsd:documentation>
</xsd:annotation>
</xsd:element>