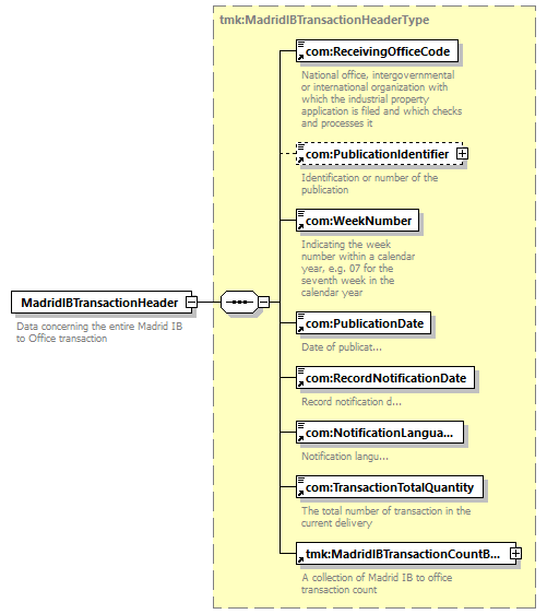
element MadridIBTransactionHeader
diagram
version V6_0
namespace http://www.wipo.int/standards/XMLSchema/ST96/Trademark
type tmk:MadridIBTransactionHeaderType
children com:ReceivingOfficeCode com:PublicationIdentifier com:WeekNumber com:PublicationDate com:RecordNotificationDate com:NotificationLanguage com:TransactionTotalQuantity tmk:MadridIBTransactionCountBag
used by
complexType tmk:MadridIBToOfficeTransactionType
source <xsd:element name="MadridIBTransactionHeader" type="tmk:MadridIBTransactionHeaderType">
<xsd:annotation>
<xsd:documentation>
Data concerning the entire Madrid IB to Office transaction
</xsd:documentation>
</xsd:annotation>
</xsd:element>