| diagram |
|
||||||||||||||||||||||
| version | V6_0 | ||||||||||||||||||||||
| namespace | http://www.wipo.int/standards/XMLSchema/ST96/Common | ||||||||||||||||||||||
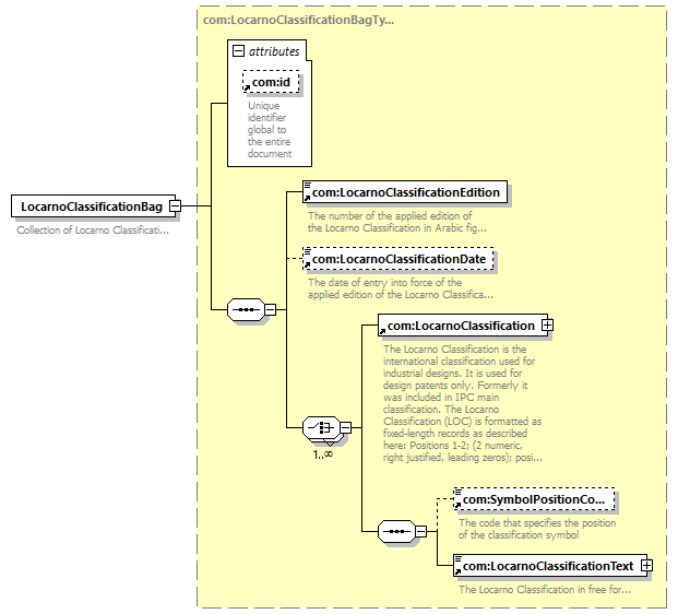
| type | com:LocarnoClassificationBagType | ||||||||||||||||||||||
| children | com:LocarnoClassificationEdition com:LocarnoClassificationDate com:LocarnoClassification com:SymbolPositionCode com:LocarnoClassificationText | ||||||||||||||||||||||
| used by |
|
||||||||||||||||||||||
| attributes |
|
||||||||||||||||||||||
| source |
<xsd:element name="LocarnoClassificationBag"
type="com:LocarnoClassificationBagType">
<xsd:annotation>
</xsd:element>
<xsd:documentation>
</xsd:annotation>
Collection of Locarno
Classifications
</xsd:documentation>
|