| diagram |
|
||||
| version | V6_0 | ||||
| namespace | http://www.wipo.int/standards/XMLSchema/ST96/Trademark | ||||
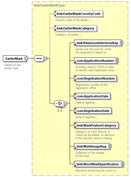
| type | tmk:EarlierMarkType | ||||
| children | tmk:EarlierMarkCountryCode tmk:EarlierMarkCategory tmk:BaseGoodsServicesBag com:ApplicationNumber com:RegistrationNumber com:ApplicationDate com:RegistrationDate tmk:MarkFeatureCategory tmk:MarkImageBag tmk:WordMarkSpecification | ||||
| used by |
|
||||
| source |
<xsd:element name="EarlierMark"
type="tmk:EarlierMarkType">
<xsd:annotation>
</xsd:element>
<xsd:documentation>
</xsd:annotation>
Details of one earlier mark
</xsd:documentation>
|