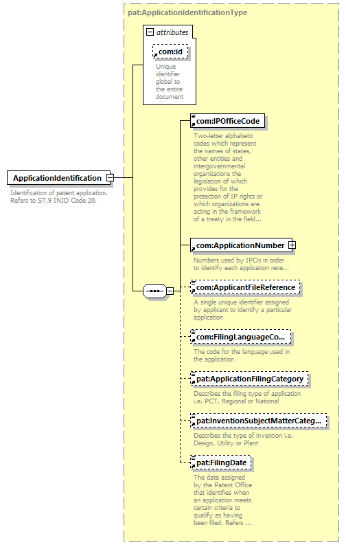
element ApplicationIdentification
diagram
version V6_0
namespace http://www.wipo.int/standards/XMLSchema/ST96/Patent
type pat:ApplicationIdentificationType
children com:IPOfficeCode com:ApplicationNumber com:ApplicantFileReference com:FilingLanguageCode pat:ApplicationFilingCategory pat:InventionSubjectMatterCategory pat:FilingDate
used by
complexType pat:AdditionalRelatedDocumentType pat:BibliographicDataType pat:CertainCitedDocumentType pat:EarlierSearchType pat:ExaminationReportType pat:InternationalOrRegionalFilingDataType pat:OwnershipTransferDataType pat:PatentAlloyDataType pat:PatentDocumentIdentificationType pat:PatentLegalStatusType pat:PCTDocumentParentType pat:SearchReportType
attributes
Name Type Use Default Fixed annotation
com:id xsd:ID
source <xsd:element name="ApplicationIdentification" type="pat:ApplicationIdentificationType">
<xsd:annotation>
<xsd:documentation>
Identification of patent application. Refers to ST.9 INID Code 20.
</xsd:documentation>
</xsd:annotation>
</xsd:element>