| diagram |
|
||||||||||||||||||||||
| version | V5_0 | ||||||||||||||||||||||
| namespace | http://www.wipo.int/standards/XMLSchema/ST96/Patent | ||||||||||||||||||||||
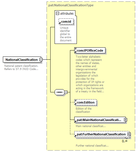
| type | pat:NationalClassificationType | ||||||||||||||||||||||
| children | com:IPOfficeCode com:Edition pat:MainNationalClassification pat:FurtherNationalClassification | ||||||||||||||||||||||
| used by |
|
||||||||||||||||||||||
| attributes |
|
||||||||||||||||||||||
| source |
<xsd:element name="NationalClassification"
type="pat:NationalClassificationType">
<xsd:annotation>
</xsd:element>
<xsd:documentation>
</xsd:annotation>
National patent classification.
Refers to ST.9 INID Code 52.
</xsd:documentation>
|