| diagram |
|
||||
| version | V5_0 | ||||
| namespace | http://www.wipo.int/standards/XMLSchema/ST96/Trademark | ||||
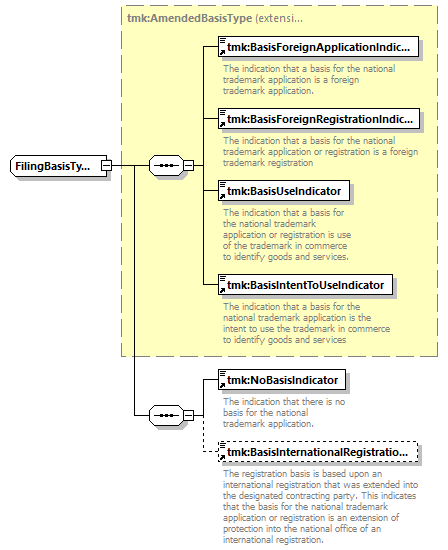
| type | extension of tmk:AmendedBasisType | ||||
| children | tmk:BasisForeignApplicationIndicator tmk:BasisForeignRegistrationIndicator tmk:BasisUseIndicator tmk:BasisIntentToUseIndicator tmk:NoBasisIndicator tmk:BasisInternationalRegistrationIndicator | ||||
| used by |
|
||||
| source |
<xsd:complexType name="FilingBasisType">
<xsd:complexContent>
</xsd:complexType>
<xsd:extension base="tmk:AmendedBasisType">
</xsd:complexContent>
<xsd:sequence>
</xsd:extension>
<xsd:element ref="tmk:NoBasisIndicator">
</xsd:element>
<xsd:element ref="tmk:BasisInternationalRegistrationIndicator" minOccurs="0">
</xsd:element>
</xsd:sequence>
|