| diagram |
|
||||||||||||||||||||||||||||||||||||||||||||
| version | V5_0 | ||||||||||||||||||||||||||||||||||||||||||||
| namespace | http://www.wipo.int/standards/XMLSchema/ST96/Patent | ||||||||||||||||||||||||||||||||||||||||||||
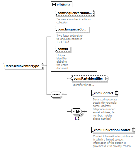
| children | com:PartyIdentifier com:Contact com:PublicationContact | ||||||||||||||||||||||||||||||||||||||||||||
| used by |
|
||||||||||||||||||||||||||||||||||||||||||||
| attributes |
|
||||||||||||||||||||||||||||||||||||||||||||
| source |
<xsd:complexType name="DeceasedInventorType">
<xsd:sequence>
</xsd:complexType>
<xsd:element ref="com:PartyIdentifier"
minOccurs="0">
</xsd:element> <xsd:choice maxOccurs="2">
</xsd:sequence> <xsd:attribute ref="com:sequenceNumber">
</xsd:attribute> <xsd:attribute ref="com:languageCode">
</xsd:attribute> <xsd:attribute ref="com:id">
</xsd:attribute>
<xsd:element ref="com:Contact">
</xsd:element>
<xsd:element ref="com:PublicationContact">
</xsd:element>
</xsd:choice>
|