| diagram |
|
|||||||||||||||||||||||||||||||||
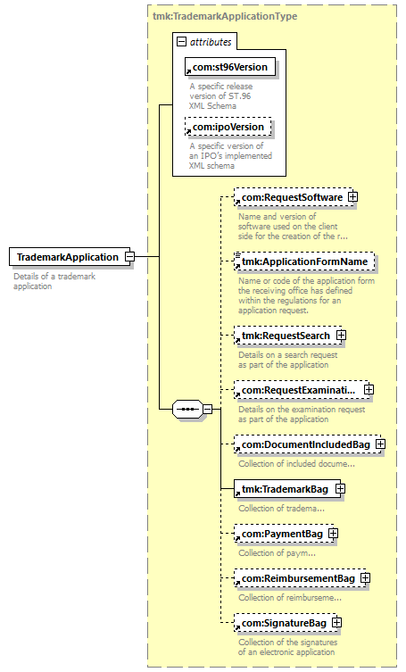
| version | V4_0 | |||||||||||||||||||||||||||||||||
| namespace | http://www.wipo.int/standards/XMLSchema/ST96/Trademark | |||||||||||||||||||||||||||||||||
| type | tmk:TrademarkApplicationType | |||||||||||||||||||||||||||||||||
| children | com:RequestSoftware tmk:ApplicationFormName tmk:RequestSearch com:RequestExamination com:DocumentIncludedBag tmk:TrademarkBag com:PaymentBag com:ReimbursementBag com:SignatureBag | |||||||||||||||||||||||||||||||||
| used by |
|
|||||||||||||||||||||||||||||||||
| attributes |
|
|||||||||||||||||||||||||||||||||
| source |
<xsd:element name="TrademarkApplication"
type="tmk:TrademarkApplicationType">
<xsd:annotation>
</xsd:element>
<xsd:documentation>
</xsd:annotation>
Details of a trademark application
</xsd:documentation>
|