| diagram |
|
|||||||||||||||||||||||||||||||||
| version | V4_0 | |||||||||||||||||||||||||||||||||
| namespace | http://www.wipo.int/standards/XMLSchema/ST96/Patent | |||||||||||||||||||||||||||||||||
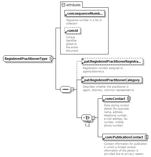
| children | pat:RegisteredPractitionerRegistrationNumber pat:RegisteredPractitionerCategory com:Contact com:PublicationContact | |||||||||||||||||||||||||||||||||
| used by |
|
|||||||||||||||||||||||||||||||||
| attributes |
|
|||||||||||||||||||||||||||||||||
| source |
<xsd:complexType name="RegisteredPractitionerType">
<xsd:sequence>
</xsd:complexType>
<xsd:element ref="pat:RegisteredPractitionerRegistrationNumber"
minOccurs="0">
</xsd:element> <xsd:element ref="pat:RegisteredPractitionerCategory">
</xsd:element> <xsd:choice maxOccurs="2">
</xsd:sequence> <xsd:attribute ref="com:sequenceNumber"
use="required">
</xsd:attribute> <xsd:attribute ref="com:id">
</xsd:attribute>
<xsd:element ref="com:Contact">
</xsd:element>
<xsd:element ref="com:PublicationContact">
</xsd:element>
</xsd:choice>
|