| diagram |
|
|||||||||||||||||||||||||||||||||
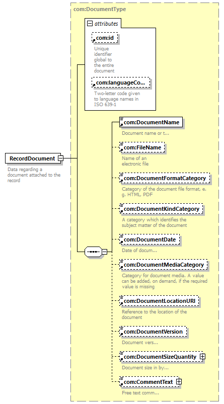
| version | V4_0 | |||||||||||||||||||||||||||||||||
| namespace | http://www.wipo.int/standards/XMLSchema/ST96/Common | |||||||||||||||||||||||||||||||||
| type | com:DocumentType | |||||||||||||||||||||||||||||||||
| children | com:DocumentName com:FileName com:DocumentFormatCategory com:DocumentKindCategory com:DocumentDate com:DocumentMediaCategory com:DocumentLocationURI com:DocumentVersion com:DocumentSizeQuantity com:CommentText | |||||||||||||||||||||||||||||||||
| used by |
|
|||||||||||||||||||||||||||||||||
| attributes |
|
|||||||||||||||||||||||||||||||||
| source |
<xsd:element name="RecordDocument"
type="com:DocumentType">
<xsd:annotation>
</xsd:element>
<xsd:documentation>
</xsd:annotation>
Data regarding a document attached
to the record
</xsd:documentation>
|