| diagram |
|
|||||||||||||||||||||||||||||||||
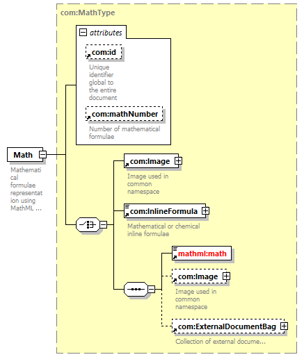
| version | V4_0 | |||||||||||||||||||||||||||||||||
| namespace | http://www.wipo.int/standards/XMLSchema/ST96/Common | |||||||||||||||||||||||||||||||||
| type | com:MathType | |||||||||||||||||||||||||||||||||
| children | com:Image com:InlineFormula mathml:math com:ExternalDocumentBag | |||||||||||||||||||||||||||||||||
| used by |
|
|||||||||||||||||||||||||||||||||
| attributes |
|
|||||||||||||||||||||||||||||||||
| source |
<xsd:element name="Math"
type="com:MathType">
<xsd:annotation>
</xsd:element>
<xsd:documentation>
</xsd:annotation>
Mathematical formulae
representation using MathML standard
</xsd:documentation>
|