| diagram |
|
|||||||||||||||||||||||||||||||||
| version | V4_0 | |||||||||||||||||||||||||||||||||
| namespace | http://www.wipo.int/standards/XMLSchema/ST96/Common | |||||||||||||||||||||||||||||||||
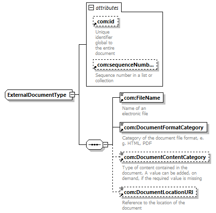
| children | com:FileName com:DocumentFormatCategory com:DocumentContentCategory com:DocumentLocationURI | |||||||||||||||||||||||||||||||||
| used by |
|
|||||||||||||||||||||||||||||||||
| attributes |
|
|||||||||||||||||||||||||||||||||
| source |
<xsd:complexType name="ExternalDocumentType">
<xsd:sequence>
</xsd:complexType>
<xsd:element ref="com:FileName">
</xsd:element> <xsd:element ref="com:DocumentFormatCategory">
</xsd:element> <xsd:element ref="com:DocumentContentCategory"
minOccurs="0">
</xsd:element> <xsd:element ref="com:DocumentLocationURI"
minOccurs="0">
</xsd:element>
</xsd:sequence> <xsd:attribute ref="com:id">
</xsd:attribute> <xsd:attribute ref="com:sequenceNumber">
</xsd:attribute>
|