| diagram |
|
||||
| version | V4_0 | ||||
| namespace | http://www.wipo.int/standards/XMLSchema/ST96/Copyright | ||||
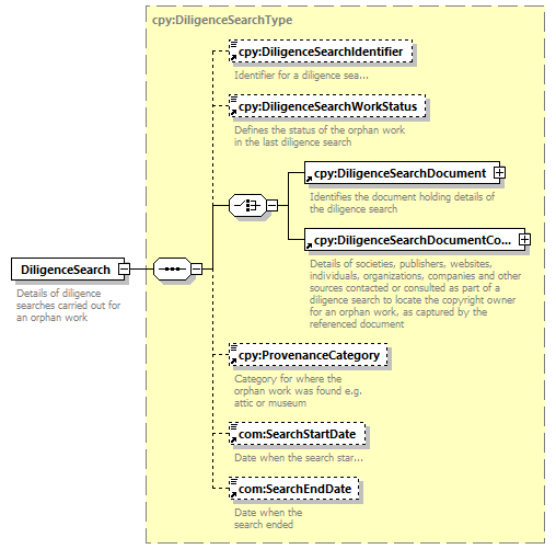
| type | cpy:DiligenceSearchType | ||||
| children | cpy:DiligenceSearchIdentifier cpy:DiligenceSearchWorkStatus cpy:DiligenceSearchDocument cpy:DiligenceSearchDocumentContact cpy:ProvenanceCategory com:SearchStartDate com:SearchEndDate | ||||
| used by |
|
||||
| source |
<xsd:element name="DiligenceSearch"
type="cpy:DiligenceSearchType">
<xsd:annotation>
</xsd:element>
<xsd:documentation>
</xsd:annotation>
Details of diligence searches
carried out for an orphan work
</xsd:documentation>
|