| diagram |
|
|||||||||||||||||||||||||||||||||||||||||||||||||||||||
| version | V4_0 | |||||||||||||||||||||||||||||||||||||||||||||||||||||||
| namespace | http://www.wipo.int/standards/XMLSchema/ST96/Common | |||||||||||||||||||||||||||||||||||||||||||||||||||||||
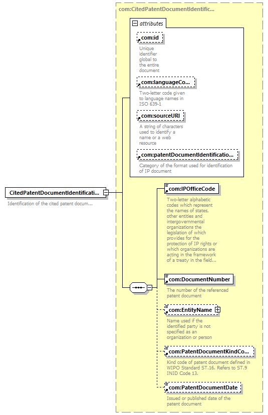
| type | com:CitedPatentDocumentIdentificationType | |||||||||||||||||||||||||||||||||||||||||||||||||||||||
| children | com:IPOfficeCode com:DocumentNumber com:EntityName com:PatentDocumentKindCode com:PatentDocumentDate | |||||||||||||||||||||||||||||||||||||||||||||||||||||||
| used by |
|
|||||||||||||||||||||||||||||||||||||||||||||||||||||||
| attributes |
|
|||||||||||||||||||||||||||||||||||||||||||||||||||||||
| source |
<xsd:element name="CitedPatentDocumentIdentification"
type="com:CitedPatentDocumentIdentificationType">
<xsd:annotation>
</xsd:element>
<xsd:documentation>
</xsd:annotation>
Identification of the cited patent
document
</xsd:documentation>
|