| diagram |
|
|||||||||||||||||||||||||||||||||
| version | V4_0 | |||||||||||||||||||||||||||||||||
| namespace | http://www.wipo.int/standards/XMLSchema/ST96/Patent | |||||||||||||||||||||||||||||||||
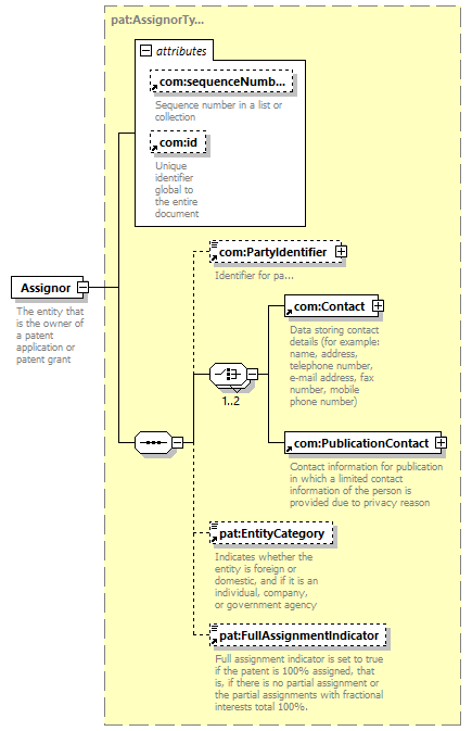
| type | pat:AssignorType | |||||||||||||||||||||||||||||||||
| children | com:PartyIdentifier com:Contact com:PublicationContact pat:EntityCategory pat:FullAssignmentIndicator | |||||||||||||||||||||||||||||||||
| used by |
|
|||||||||||||||||||||||||||||||||
| attributes |
|
|||||||||||||||||||||||||||||||||
| source |
<xsd:element name="Assignor"
type="pat:AssignorType">
<xsd:annotation>
</xsd:element>
<xsd:documentation>
</xsd:annotation>
The entity that is the owner of a
patent application or patent grant
</xsd:documentation>
|