| diagram |
|
|||||||||||||||||||||||||||||||||
| version | V3_2 | |||||||||||||||||||||||||||||||||
| namespace | http://www.wipo.int/standards/XMLSchema/ST96/Patent | |||||||||||||||||||||||||||||||||
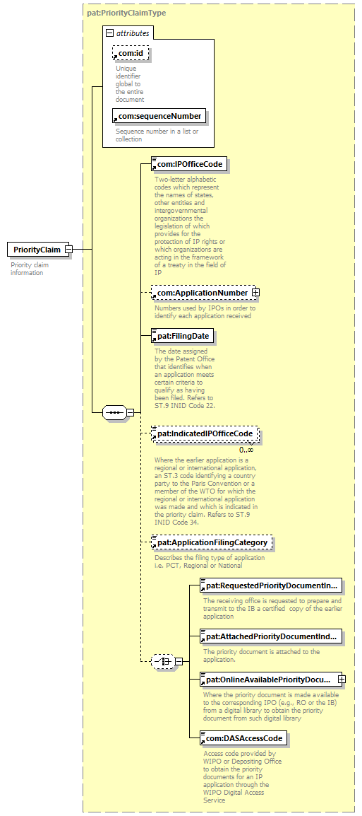
| type | pat:PriorityClaimType | |||||||||||||||||||||||||||||||||
| children | com:IPOfficeCode com:ApplicationNumber pat:FilingDate pat:IndicatedIPOfficeCode pat:ApplicationFilingCategory pat:RequestedPriorityDocumentIndicator pat:AttachedPriorityDocumentIndicator pat:OnlineAvailablePriorityDocumentIndicator com:DASAccessCode | |||||||||||||||||||||||||||||||||
| used by |
|
|||||||||||||||||||||||||||||||||
| attributes |
|
|||||||||||||||||||||||||||||||||
| source |
<xsd:element name="PriorityClaim"
type="pat:PriorityClaimType">
<xsd:annotation>
</xsd:element>
<xsd:documentation>
</xsd:annotation>
Priority claim information
</xsd:documentation>
|