| diagram |
|
|||||||||||||||||||||||||||||||||
| version | V3_2 | |||||||||||||||||||||||||||||||||
| namespace | http://www.wipo.int/standards/XMLSchema/ST96/Patent | |||||||||||||||||||||||||||||||||
| type | pat:PriorityApplicationIdentificationType | |||||||||||||||||||||||||||||||||
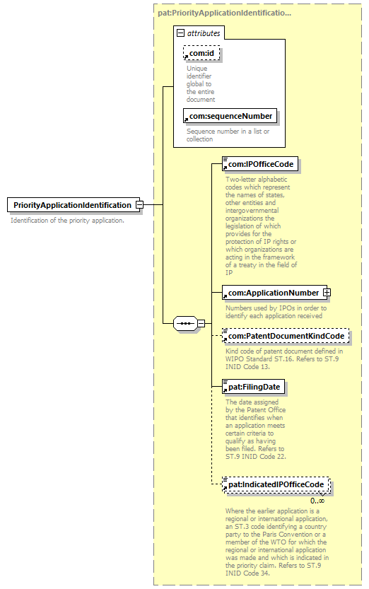
| children | com:IPOfficeCode com:ApplicationNumber com:PatentDocumentKindCode pat:FilingDate pat:IndicatedIPOfficeCode | |||||||||||||||||||||||||||||||||
| used by |
|
|||||||||||||||||||||||||||||||||
| attributes |
|
|||||||||||||||||||||||||||||||||
| source |
<xsd:element name="PriorityApplicationIdentification"
type="pat:PriorityApplicationIdentificationType">
<xsd:annotation>
</xsd:element>
<xsd:documentation>
</xsd:annotation>
Identification of the priority
application.
</xsd:documentation>
|