| diagram |
|
|||||||||||||||||||||||||||||||||
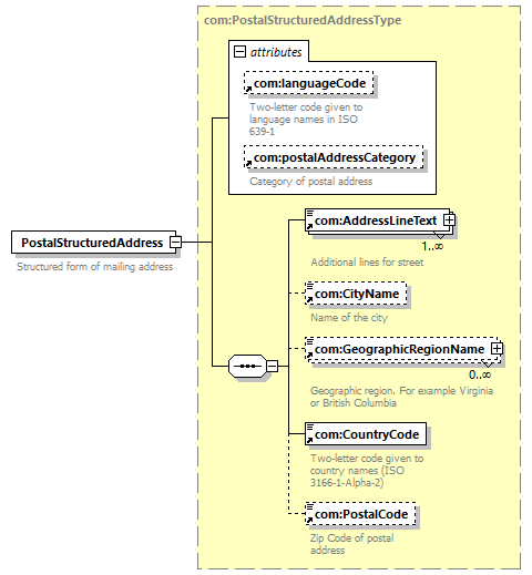
| version | V3_2 | |||||||||||||||||||||||||||||||||
| namespace | http://www.wipo.int/standards/XMLSchema/ST96/Common | |||||||||||||||||||||||||||||||||
| type | com:PostalStructuredAddressType | |||||||||||||||||||||||||||||||||
| children | com:AddressLineText com:CityName com:GeographicRegionName com:CountryCode com:PostalCode | |||||||||||||||||||||||||||||||||
| used by |
|
|||||||||||||||||||||||||||||||||
| attributes |
|
|||||||||||||||||||||||||||||||||
| source |
<xsd:element name="PostalStructuredAddress"
type="com:PostalStructuredAddressType">
<xsd:annotation>
</xsd:element>
<xsd:documentation>
</xsd:annotation>
Structured form of mailing address
</xsd:documentation>
|